
Erste
Hilfe
zur
Serienbrief
Konfiguration
Version 19.07.04
Inhalt
Erste
Hilfe
zur
Serienbrief
Konfiguration
Vorhandene Serienbriefvorlage editieren am Beispiel
Datenschutz
Serienbriefvorlage in hunter speichern
Serienbriefvorlage für den Datenschutzprozess
einrichten
Mit hunter hat man die Möglichkeit, Briefvorlagen zu erstellen.
Häufig genutzte Standarddokumente, wie z.B. Terminbestätigungen, Absagen, Eingangsbestätigungen, Vertrauliche Berichte etc. können erstellt und abgespeichert werden.
Ø Jedes Eingabefeld aller hunter Masken hat einen Feldtitel = Merge Feld, der in den Dokumentenvorlagen verwendet werden kann
Ø Das Merge Feld ist Verknüpfung zwischen dem Eingabefeld auf der hunter Maske und der Briefvorlage
Ø hunter liefert eine Auswahl an Serienbrief-Mustern mit
Ø Als Grundlage für neue, eigene Serienbriefe / Briefvorlagen können die mitgelieferten vorhandenen Vorlagen editiert werden.
Ø Die darin enthaltenen Merge Felder können kopiert werden und an anderer Stelle oder in ein anderes Dokument eingefügt werden.

Startmaske
> das
hunter Symbol
anklicken
> es öffnet ein Auswahlmenü

Benutzer-Einstellung: Administrator
Rechte mit vollem Zugriff
> Einstellungen
auswählen
> Serienbrief-Konfiguration
auswählen
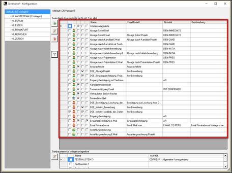
> es öffnet sich eine Übersicht aller bereits vorhandenen Serienbriefvorlagen

Serienbrief Konfiguration
Serienbriefvorlagen werden den jeweiligen Masken zugeordnet und sind von dort abrufbar
> Filtersymbol ...anklicken
> es öffnet sich

Serienbriefvorlagen – ohne Filterung
> bei Bedarf die Vorlagen selektieren
> z.B. Personen

Serienbriefvorlagen – nach personen bezogenen Serienbriefvorlage gefiltert
> personenbezogene Serienbriefvorlagen von hunter mitgeliefert:

> Vorlage durch markieren auswählen:
hunter Beispiel: „DSE_Initiativ_Verbleib_der_Daten“
ODER
>
eine eigene bereits vorhandene Serienbriefvorlage auswählen und
>
mit der Datenschutzfunktion ergänzen
>
anklicken
> es öffnet sich

> Vorlage öffnen (CHECK OUT / OPEN)
anklicken
> es öffnet sich

> die Vorlage muss zunächst lokal zwischengespeichert werden
>
mit Ja
bestätigen
> Speichern erfolgt automatisch im Hintergrund
> die Serienbriefvorlage öffnet sich in Microsoft Word zum Weiterbearbeiten
Beispiel:
eine von
hunter mitgelieferte Vorlage, die inhaltlich angepasst werden kann / sollte.
Wichtig dabei sind nur: diese Merge Felder:
|
«P_DATAPRIVACY_LinkPermit» |
MUSS! die
Verlinkung zum Server für die Erlaubnis zur Datenspeicherung |
|
«P_DATAPRIVACY_LinkDeny» |
MUSS! die
Verlinkung zum Server für die Aufforderung zur Löschung der Daten |
Weitere interessante Merge Felder
|
DATA_P_Salutation |
kein Muss aber praktisch hier verbirgt
sich eine Formel: Sehr geehrter
Herr (ist auf der Personenmaske
das m= männlich angekreuzt oder Sehr geehrte
Frau (ist auf der Personenmaske
das w = weiblich angekreuzt |
|
«Gen_Cons_Cmpy» |
kein Muss aber praktisch Firmenname User |
|
«Gen_Cons_Long» |
kein Muss aber praktisch der ausgeschriebene komplette User (Berater) Name, der diesen Brief erzeugt hat, wie in den Benutzerrechten eingetragen |
|
«Gen_Cons_Position» |
kein Muss aber praktisch Positionsbezeichnung
User , der diesen Brief erzeugt hat, wie in den Benutzerrechten eingetragen |
> den Text beliebig (um-)schreiben
> die Datenschutz Merge
Felder kopieren
> an passender Stelle einfügen
> zu Sicherheit die kopierten Felder aktualisieren
>

> mit der rechten Maustaste den Feldtitel – er ist grau hinterlegt – anklicken
> es öffnet sich das Kontextmenue
> „Felder aktualisieren“ anklicken
> das vorhandene Dokument ist nun angepasst
> speichern (! die Dokumentenvorlage wird lokal überschrieben !)
> zurück zur Serienbrief Konfiguration

> bearbeitete Vorlage markieren
>
anklicken
> es öffnet sich

> „die Vorlage zurückgeben (CHECK-IN)“
anklicken
> die geänderte Vorlage ist in hunter
gespeichert
Hinweis: an
diesem Häkchen in der ersten Spalte ist zu erkennen, dass die Vorlagen noch
nicht in hunter gespeichert wurde.
![]()
gespeichert
/ check-in
![]()
Hinweis: eine völlig neue Serienbriefvorlage
erstellen und in hunter speichern, schauen Sie in unser Handbuch für den hunter
Administrator und/ oder wenden Sie sich an den hunter Support.
Nächster wichtiger Schritt:
> Serienbriefvorlage markieren
> Filter Symbol
anklicken
> es öffnet sich

> „ändern“ anklicken
> es öffnet sich die Serienbrief -
Konfiguration

Serienbrief
– Konfiguration
|
Dateiname |
der Name der Ursprungsdatei erscheint hier nur beim erstmaligen Einfügen beim erneuten Öffnen ist das
Feld leer |
|
|||
|
der Name der zwischengespeicherten Datei wird übernommen: > ändern > den Schalter > es öffnet sich eine Tabelle
> ggf. einen neuen Name vergeben > mit ok mit Schließen |
|
||||
|
individuelle Erklärung zum Inhalt der Vorlage > den Schalter > es öffnet sich eine Tabelle >
Beschreibung einfügen |
|
||||
|
|
soll die Vorlage als Serien-Email verwendet werden ? JA !! für den Datenschutzprozess unbedingt notwendig !! > Text für die Betreffzeile eingeben > den Schalter > es öffnet sich eine Tabelle > Beschreibung einfügen hier nicht relevant: >
keine Serien-E-Mail ? Zeile leer lassen |
||||
|
|
Beim erstmaligen Einfügen müssen die Serienbriefvorlagen den entsprechenden Masken zugeordnet werden.
Beispiel: E-Mail
an die Privatadresse wird der Personenmaske mit deren Merge
Feldern zugeordnet Vertraulicher Bericht wird auf der
Projektmaske mit deren Merge Feldern erzeugt ! Wurde ein vorhandene Vorlage überarbeitet und überspeichert, ist eine Zuweisung nicht mehr möglich
- Firmen - Personen - Kandidaten - Projekte oder - Aktivitäten / Tätigkeiten) |
||||
|
erweiterte
Serienbrief-felder verwenden |
hier nicht relevant erstellt
man Vorlagen, die auf mehrere Masken und deren Merge
Felder zugreifen müssen (z.B. Vertrauliche
Bericht – er enthält Personen-, Firmen- sowie Projekt-Informationen
>
Haken „erweiterte Serienbrieffelder“ setzen |
||||
|
Quickmail |
hier nicht relevant |
||||
|
Zuordnung der Serienbriefvorlage: Ø Datenschutz für die Person allgemein (empfohlen) Ø Datenschutz für den Kandidat, nur projektbezogen
> die Serienbriefvorlage ist der Person zugeordnet > Datenschutz_person einstellen Hinweis: „Löschen“ = leer = keine Zuordnung = es wird kein Datenschutzprozess initialisiert > die Serienbriefvorlage ist dem Kandidaten zugeordnet > Datenschutz_Kandidat
einstellen |
|||||
|
|
Voreinstellung: welche Aktivität / Tätigkeit soll automatisch erzeugt werden
> Bearbeiten > es öffnet sich das Schlüsselverzeichnis zu den Tätigkeiten > Aktivität durch anklicken auswählen > das Fenster schließt sich, die Aktivität ist eingefügt > „löschen“ auswählen = leer = keine voreingestellte Aktivität erzeugen |
||||
|
Standard-Anhänge |
Datei Anhänge vom lokalen Laufwerk auswählen, die automatisch an die erzeugte Serien-E-Mail angehängt werden > den Schalter > es öffnet sich eine Windows Explorer > Datei auswählen |
||||